Spam Detection

Hexamail Guard offers more detection options than any other product, allowing you to trap the maximum amount of spam and at the same time ensure your legitimate email never get blocked

Country Detection

Sender country detection allows you to weight, block or delete email originating from particular countries

Advanced Rules

Advanced expression matching allows you to customize the spam blocking to your needs. Allow, Mark, Weight, Block or Delete email senders, subjects, content, urls, or attachments matching your own defined rules. Rules can include wildcards, substrings, words, regular expressions and boolean operators.

Spam Actions

Hexamail Guard allows the ultimate flexibility in dealing with SPAM. You can simply list incoming spam to a file, forward all spam to a nominated email account, mailbox or public folder, mark the email and send to the recipients, block the spam in a quarantine for later review by the Administrator or users, or delete spam immediately.

Scheduled Greylisting

Scheduling greylisting (graylisting) of email for out of hours allowing massive reduction in spam with no delays to your incoming email.

Bayesian Pattern Matching

Bayesian Pattern Matching ensures you can take advantage of the most effective SPAM blocking available. This analysis not only inspects the text of the email but also other features and heuristics. This results in unrivalled spam recognition rates and almost zero false positives. Each email is given a spam score: and you choose specific actions based on the scores. Choose from marking, forwarding, blocking, or deleting

Spam Management

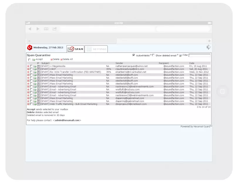
Hexamail's unique highly usable spam Quarantine allows efficient single-click actions to be performed on blocked spam. In a single click you can release an email, whitelist a sender, mark an email subject, forward an email to another recipient or mailbox or delete spam

POP3/IMAP collection

A built-in POP3 connector and IMAP connector allows downloading of email from external accounts, processing for spam and virus and delivery to local mailboxes.

Active Directory

Active directory, LDAP and CSV file import of users allows automated user management and single sign on for the quarantine, SMTP authentication and external POP/IMAP account collection settings.

Web Interface

A built-in web interface (or IIS integration) allows users to review spam in a safe and secure manner before spam is delivered to Exchange or their Outlook client triggering scripts and malware.

iPhone spam quarantine

The web interface is fully responsive and can be used on the iPhone

Android spam quarantine

The web interface is fully responsive and can be used on Android phones

Tablet spam quarantine

The web interface is fully responsive and can be used on tablets such as the iPad and Google Nexus

Powerful Antivirus

Powerful antivirus scanning can be optionally added to Hexamail Guard to protect your users from worms, virus, trojans and other malicious content. If you have an existing antivirus solution, don't worry! Hexamail will run alongside any existing anti virus solution too!

Statistics

A variety of useful statistics are available to help you measure the volume of spam being blocked, the percentage of received email that is spam and the spam per hour.

Legitimizer

The legitimizer allows you to add text and HTML disclaimers to all outbound email. You can select different signatures for each email domain. HTML can be edited using a WYSIWYG editor or directly by editing the HTML source. Automatic intelligent fuzzy text matching is used to detect any existing disclaimer in the outbound email to avoid re-insertion of the same signature again. This helps prevent multiple disclaimers being inserted into email chains and the resulting email size increases.